Browse diagram templates for Blog, compare formats, and start faster with AI-ready examples.
Filter by language or use case, preview templates, and jump into related docs before you start generating your own diagram.

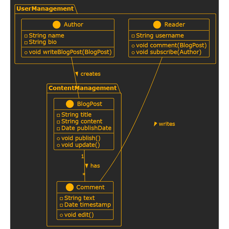
Compact blog platform with user and content management packages

Compact use case diagram for blog content management

CMS database relationships showing only table names for content, media, and publishing