Browse diagram templates for Employee Management, compare formats, and start faster with AI-ready examples.
Filter by language or use case, preview templates, and jump into related docs before you start generating your own diagram.

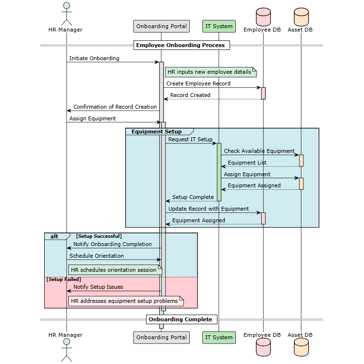
Standard colored HR onboarding workflow

Standard use case diagram for human resources management